简介
EIP-4626提供了一种将代币投资到投资池(通常称为金库)的标准方法。当我们存入自己的资产时,我们会收到一个份额代币,代表我们在金库里的资产。金库将把汇集的资产投资到一个或多个基础平台,为持有者产生收益。
EIP-4626标准的一个结果是,存款和铸币函数没有提供指定回报的最小份额或资产金额的方法。这通常用于防止高滑点或三明治攻击。mStable如何通过其MetaVaults解决这个问题——在保持符合标准的同时减轻高滑点攻击?本文描述了这些挑战,并解释了他们的方法是如何工作的。
EIP-4626和mStable金库存款
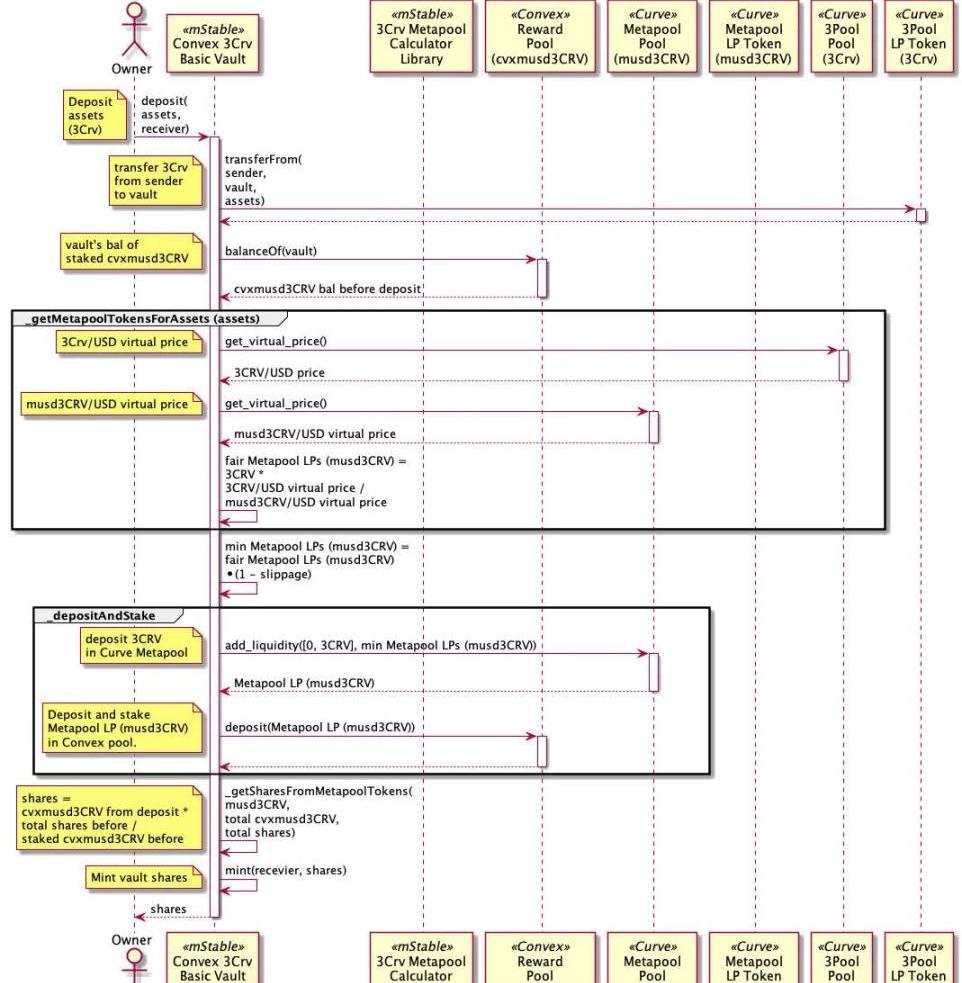
mStableEIP-4626的首个金库将投资于基于Curve3Pool的Convex池。从EIP-4626的角度来看,金库的资产是Curve3Pool的流动性提供者代币(3Crv)。存款函数是EIP-4626规范的一部分,它指定要存入多少资产以及将接收金库份额的帐户。存款函数返回给接收方会铸造多少金库份额。
functiondeposit(uint256assets,addressreceiver)
external
returns(uint256shares);
路透社:万事达卡和币安终止在四个国家的加密卡合作项目:金色财经报道,路透社消息称,万事达卡(Mastercard)发言人通过电子邮件表示,万事达卡和加密货币交易所币安将于9月22日结束在阿根廷、巴西、哥伦比亚和巴林四个国家的加密卡项目,币安卡允许用户以传统货币进行支付,资金来源是他们在交易所持有的加密货币。
万事达卡的网站还列出了与包括Gemini在内的加密货币交易所的合作伙伴关系。该发言人表示,这一决定不会影响万事达卡的任何其他加密卡计划。
币安没有回复置评请求,该交易所在X平台(以前称为Twitter)的客户支持帐户早些时候表示,币安卡“将不再向拉丁美洲和中东的用户提供”。[2023/8/25 10:40:24]
例如,存入3CrvConvexmUSD金库将从调用方转移3Crv,并将vcx3CRV-mUSD金库份额转移到接收方。

EIP-4626标准的强大之处在于,在投资池中有一种通用的投资方法,但对资产可以投资到底层平台的内容和时间没有限制。对于mStable的3CrvConvxmUSD金库来说,3Crv被添加到CurvemUSDMetapool中,然后产生的流动性提供者代币(musd3Crv)被存入ConvexmUSD池中,该池会投资于CurvemUSDgauge并获得更高的回报。
8月9日CME比特币期货未平仓合约持仓下跌1118张:金色财经报道,8月9日芝加哥商业交易所(CME)比特币成交量报告如下:比特币期货电子合约成交量7657张,场外成交合约为15张,成交量7672张,未平仓合约15625张,持仓下降1118张。比特币期权合约成交89份,其中看涨合约81份,看跌8份。微型比特币期货电子合约交易3864张,成交量3864张,未平仓合约9680张,持仓减少336张。[2023/8/10 16:17:17]
这个过程中的一个技术挑战是如何防止三明治攻击。

什么是三明治攻击?如何预防它们?
当我们向CurveMetapool(或任何其他池)添加流动性时,我们指定自己想存入的资产数量和流动性提供者(LP)代币的最小数量。对于mUSDMetapool,金额是一个包含两项的数组。第一个是mUSD的量,第二个是3Crv的量。3CrvConvex金库只存3Crv,因此金额数组的第一项将为零。
functionadd_liquidity(uint256memoryamounts,uint256min_mint_amount)
一巨鲸向Binance存入1000枚ETH:金色财经报道,据Lookonchain监测,3小时前,一巨鲸向Binance存入1,000枚ETH(183万美元)。巨鲸于6月16日赎回了7,923枚ETH(1,450万美元),并在ETH价格上涨后于6月21日将2,859枚ETH(540万美元)存入Binance。还在DEX上以1,869美元的均价以317万枚USDT的价格出售了1,700枚ETH。[2023/6/29 22:07:55]
external
returns(uint256);
开发金库时的一个技术挑战是我们如何设置预期流动性提供者代币的最小数量。
仅仅将min_mint_amount设置为零是不够的,因为它会让存款交易受到三明治攻击。但在我们深入了解三明治攻击是如何工作之前,我们需要更多地了解CurveMetapool定价是如何工作的。由于金库只添加两个池代币(mUSD和3Crv)中的一个,因此它接收到的Metapool流动性提供者(LP)代币的数量将取决于Metapool中mUSD和3Crv的余额。池中的3Crv越多,当仅将3Crv添加到Metapool时,返回的LP代币就越少。
例如,如果Curve的mUSDMetapool添加了200万个mUSD,600万个3Crv和100k个3Crv,则将收到100,068个LP代币(musd3Crv)。如果Metapool有600万个mUSD,添加了200万个3Crv和100k个3Crv,将收到100,892个LP代币(musd3Crv)。
荷兰加密交易所Bitvavo拒绝DCG偿还70%债务的提议:1月11日消息,总部位于荷兰的加密交易所Bitvavo在一份声明中披露已拒绝Digital Currency Group(DCG)偿还70%债务的提议,称因为其认为DCG有足够的资金偿还全部债务。Bitvavo坚持认为,它有信心找到一个让所有有关各方都满意的解决方案。
Bitvavo表示,债务偿还不会受到所报告的对DCG的调查的影响,也不会受到加密贷款机构Genesis可能破产的影响。但是,该过程可能会影响还款期限。
此前消息,Bitvavo表示,已无法访问存放在DCG内的2.8亿欧元(约合2.97亿美元)资产,服务不会中断,客户可继续提款。该交易所在此次最新公告也表示其客户可继续提款。[2023/1/11 11:06:16]
那么三明治攻击是如何实现的呢?
攻击者在将交易包含到区块之前,就会监控Mempool中可能被利用的交易。为了利用交易,他们贿赂区块生产者,将他们的交易包含在可利用的交易之前和之后。也就是说,他们将易受攻击的交易与自己的交易夹在一起。如果有一笔交易将3Crv添加到最低LP金额为零的mUSDMetapool,则攻击者的第一笔交易将是减少Metapool中的mUSD数量。这意味着在易受攻击的添加流动性交易中收到的MetapoolLP代币数量远低于应有的数量。在第三个交易中,攻击者返还在第一个交易中删除的mUSD,并将收益装入囊中。
Polygon宣布与加密托管技术Fireblocks、代币化解決方案Tokenys正式合作:8月30日消息,Polygon宣布与加密托管技术Fireblocks、代币化解決方案TokenySolutions正式达成合作关系,将共同使用Polygon的ERC3643以提供企业级代币化解決方案。并表示数字证券、稳定币等机构可以依靠Fireblocks和Tokenys作为技术支持,以确保合规性、安全性和可控性。[2022/8/31 12:58:40]
例子
使用Curve的mUSDMetapool,池中有6,000,000mUSD和3Crv,11,917,295个LP代币(musd3Crv)和1.018095美元的虚拟价格。
攻击者通过使用6,500,000(54.5%)池流动性提供者(musd3Crv)代币从池中提取5,973,425的mUSD,使用他们池中的大部分流动性提供者代币(musd3Crv)来平衡池。使用remove_liquidity_one_coin函数进行单边提款,池中剩下0.43%mUSD和99.56%3Crv。虚拟价格上涨了近1%,至1.019105,因为大量不平衡的提现为池收取了费用。
受害者使用add_liquidity函数将100,000个3Crv添加到不平衡的池中,且没有最小流动性提供者数量。如果池是平衡的,受害者得到81978个LP代币而不是100371个。这意味着受害者得到的LP代币比他们应该得到的少18,393个(18%)。以美元计算,受害者得到的美元价值减少了18,643(18%)。
对于第三个也是最后一个交易,攻击者使用add_liquidity将他们从第一个交易中提取的5,973,425个mUSD添加回池中,以接收6,503,610个LP代币(musd3Crv)。比第一次交易多取了3610美元。池的虚拟价格将增加1%至1.019216,因为这是另一个不平衡的交易。以美元计算,攻击者的LP价值从6,500,000*1.018095=6,617,617美元上升到6,503,610*1.019216=6,628,583美元,增加了10,966美元(1.65%)。
如果受害者损失了18643美元价值,而攻击者只获得了10966美元价值,那么缺失的7677美元价值在哪里?
使池失衡的0.04%费用由流动性提供者和Curve投票托管的CRV(veCRV)持有者平均分摊。攻击者未持有的5,417,295LP代币的价值从5,515,323美元增加到5,520,794美元。这比池费用的50%增加了5,471美元。增加的美元价值归于托管CRV(veCRV)持有人。
Curve的保护
为了防止三明治攻击,在向CurveMetapool添加流动性时,需要指定一个合理的最小LP代币数量。通常,DeFi协议会在交易中传入相当数量的金额。Curve池中的add_liquidity函数就是min_mint_amount的一个很好的例子。但是对于标准的EIP-4626存款函数,没有定义参数来指定最小金额,因此我们无法传入相当数量的链下计算的MetapoolLP代币。
Curve池有一个calc_token_amount函数,它可以计算池代币存款收到的LP代币数量。但这不能用来防止三明治攻击。如果已经运行了一个交易来平衡池,那么calc_token_amount函数将只返回当前不公平的LP代币数量。
functioncalc_token_amount(uint256memoryamounts,boolis_deposit)externalviewreturns(uint256);
因此问题仍然存在,EIP-4626函数没有办法传递最小量。打破标准来添加这一点是不可取的,使用预言机也是次优的。我们需要链上方法。
mStable的方法
mStable的金库获得一个公平的MetapoolLP代币价格的方法是使用CurveMetapool和Curve3Pool的虚拟价格。get_virtual_price函数以美元为单位返回池的流动性提供者代币的价格。它通过计算池的不变式来实现这一点,该不变式是池中代币的美元价值除以代币的总供应量。由于池中代币的余额不影响池的不变值或总美元价值,虚拟价格不会受到三明治攻击。
functionget_virtual_price()externalviewreturns(uint256);
对于存入mStable金库的存款,我们需要在Curve的3PoolLP代币(3Crv)中对MetapoolLP代币进行定价,因为这是我们在金库中使用的资产。为此,我们得到3Pool虚拟价格,并将其除以MetapoolLP代币价格。
fairMetapoolLPtokens=3Crvassets*
3Poolvirtualprice/
Metapoolvirtualprice
一旦我们有了一个合理的价格,我们就可以通过目前配置为1%的滑点系数来降低它。这个调整后的公平价格用于计算在向池中添加3Crv流动性时可以接收的CurveMetapoolLP代币(musd3Crv)的最小数量。
存款的全部流程如下:

结论
虽然标准在标准化和获得采用方面起着巨大的作用,但像这样的问题提醒我们,在DeFi方面没有轻松的胜利。我们需要认识到现有标准的局限性,并为它们寻找最佳的解决方案。
FTX崩盘对Crypto市场造成的重创,不止于二级市场下行,更在于CeFi对行业信心。SpartanCapital前合伙人JasonChoi发推称,机构投资者将在未来几年失去信心,加密监管也将更.
账户抽象是今年被反复关注的话题,但很少有市场参与者了解它是什么以及它如何改变游戏规则。根据Vitalik的说法,帐户抽象是“我们一直想要的东西”,并且它一直是“以太坊社区的长期梦想”.
Twitter加密货币社区严厉批评主流媒体对加密货币交易所FTX崩溃的报道不力且带有偏见。在福布斯杂志11月18日发表的一篇文章中,FTX姐妹公司AlamedaResearch首席执行官Caro.
随着昨晚cz宣布将收购FTX,这场加密史上最精彩的商战大戏终于暂时告一段落。然而?FTX的倒下并不意味着币安就可以高枕无忧,储备金的不透明、监管的缺乏、行业普遍的短债长投、挤兑引发的流动性恐慌等.
观点提炼 为了继续保持目前的增长势头,Uniswap必须想办法扩大其可触达市场。Uniswap已经成功地在Layer2扩展方案上展开部署,交易量占到了2022年第三季度L2DEX交易量的65%.
互操作性是近期在Web?3?兴起的概念,是指不同的计算机系统、网络、操作系统和应用程序一起工作并共享信息的能力.