以下是本文作者DannyRyan的观点和思考,不可避免地有短视和主观的因素在。
在合并之后,在我们展望未来的同时,我花了相当多的时间回顾过去五年。我本来打算在2022年写一些回顾的文章,但是时机总是不够那样成熟——一切已蓄势待发,当时的核心目标无比清晰:结束工作量证明机制(PoW)。
现在,时机终于成熟,在完成了我认为区块链史上最重要的升级之后,我们成功地朝着提款和初始扩容升级前进了,更多重大的目标和升级已触手可得。“以太坊杀手们”在熊市里举步不前,比特币的文化和技术在无趣的荒原里挣扎,而我们则在持续不断地构建、改善、进行哲学性思考并产生影响,以太坊从未如此强大。
我们眼前的技术路线图漫长而复杂,但我有信心能按时间线去执行,我们证明了我们拥有高水平的交付能力,同时证明了以太坊的生态系统处理事情的正确方式已经使得并将继续使得以太坊在所有方面都更加坚韧了。尽管行业中有大量的欺诈,但以太坊仍然屹立不倒;在熊市的深渊中,以太坊继续成长创新;在全球的动荡中,以太坊寻找方法做出重要的影响。
虽然我将对即将面临的技术挑战进行一些反思,但这些反思更多的是针对一些存续问题:Layer1的生态系统健康、捕获、卡特尔、L2与以太坊一致以及更多。
技术
无论按照什么标准,以太坊在2022年的成绩都是惊人的,没人能预料到合并(TheMerge)如此顺利。即使延迟了好几年,这对于以太坊协议乃至以太坊社区和加密世界来说都是一个分水岭时刻。以太坊已经证明了自己不止能达成重大的技术目标,而且可以在很大程度上以去中心化的方式实现。“合并”是一项独特的成就——没有其他项目在结合技术复杂性、执行能力和全球去中心化这三个层面上能与之企及。
合并已经向我和世界证明了,这样的项目和其结构不止可行,而且当它奏效时,它会更强大,更有弹性。
切换到权益证明(PoS)机制所花的时间比我们所有人预期的都要长。当我刚开始在EF工作时,AyaMiyaguchi在2018年春问我们什么时候能完成向PoS的过渡。我记得我的回答好像是8个月。因为很多原因,我低估了这个时间到一个可笑的程度。但终于,我们有了一个多层级,丰富的多客户端,有弹性的生态系统和协议支撑着一个去中心化的质押水准,没有任何其他区块链做过这样的尝试。的确,有需要改进的地方,也有协议和公司互相竞争以期控制整个质押网络,但无论如何以太坊PoS机制良好地运行着。
道阻且长
尽管合并作为一座关键的可持续性和安全性的里程碑让我们松了一口气,我们面前的道路依然是漫长的。特别是当考虑到我们在2023年的处境时,特殊利益集团日益复杂,监管行动看起来无法避免,应用和layer2协议渴望实现可扩展性以及一个可支撑未来数十年发展的基础框架。
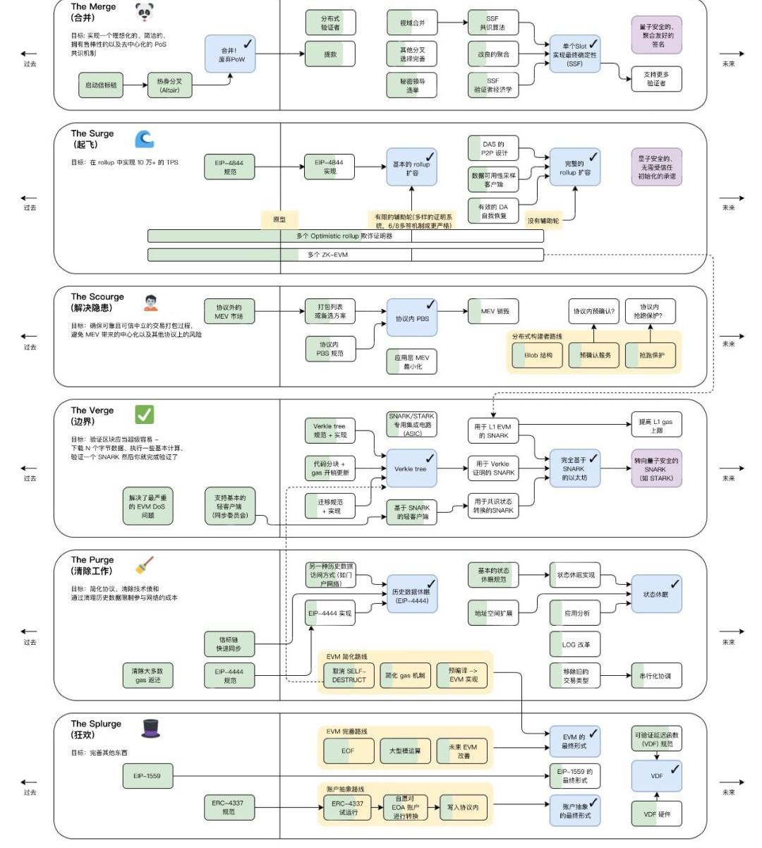
简单地看下Vitalik发布的以太坊路线图吧,在协议真正“完成”之前,还有着漫长而复杂的岁月(5年?10年?),你会情不自禁地感觉到令人混乱的沉重。我们不能因为合并的交付而骄傲自满,而是应该利用这股势头,和相关的专业性、工具以及程序去解决仍然存在的许多挑战。
香港特首李家超与数码港董事孔剑平在 2023 数字经济峰会体验虚拟现实元宇宙:4月13日消息,香港特区政府行政长官李家超出席港府和数码港主办的香港 2023 数字经济峰会,会上李家超在数码港行政总裁 Peter 陪同下向 Nano Labs 创始人、香港数码港董事孔剑平了解全球最先进的元宇宙技术发展趋势,并亲身体验元宇宙虚拟现实与 3D 打印技术,本次峰会元宇宙板块由 iPollo 元宇宙基础设施和生态项目 ARIAR 提供相关技术支持。[2023/4/13 14:01:08]

但是“要完成”是什么意思呢?就是在方方面面都实现其充分的最终状态。什么样才算的上有足够的功能性、安全性、去中心化……从哲学上和技术上更清楚地了解要优化的内容和最小阈值是至关重要的。清楚的认识这些能帮助在未来规划优先事项并在复杂性和功能性之间找到合适的权衡点。这对协议僵化(ossify)也有帮助,我们待会再谈那个。
当前的技术问题
尽管我们还有相当多事情要做,很多问题已经不再困扰我了。尽管如此,仍有一些活跃的研发领域需要在短期和中期内予以关注。下面是我选取的一些技术点。
PoS进化
在提议者/构建者分离方案、LMD-GHOST确认规则、单个slot实现最终确定性、单个秘密领导者选举、托管证明、执行证明以及早期RANDAOreveal罚没之间,还有许多研究、规范以及构建上的工作需要进行,来继续推动以太坊权益证明朝着它的最终图景进化,最安全和最可持续的形态。
上述大多数机制都与这些目标有关:减少或消灭博弈性、卡特尔痛点、公地悲剧、诚实假设,以及即便在特殊和高度对抗的情况下也要加强协议。尽管网络最终可以回退到社交恢复方案,要保证协议能独立应对最大范围的攻击场景还需要下很多功夫。
实践中的DAS
数据可用性采样是一个针对数据可用性问题的优雅的数学解决方案,但是当这种架构碰上实际的p2p网络的时候,用一种有效且强劲的方式对其进行实例化就没有那么简单了。在2022年,许多团队加入了解决这个问题的行列中(包括学术界和实际工程领域的),但是要取得有效解决方案还需要投入很多工作。
问题并不棘手,然而设计空间巨大,难以在复杂性和鲁棒性之间寻找一个合适的平衡点。如果我们愿意对去中心化和鲁棒性进行让步,DAS可以重新使用现成的网络组件,在这种情况下DAS可以良好运作。但考虑到对这个网络架构的攻击可能会完全破坏链的活性,系统的设计只是有效是不够的,它需要和协议其他地方一样足够坚韧。
EIP-4844为扩容数据提供了基础,并且给了我们一个参数来调整,以便DAS能处理更多负载。我建议在提高这个参数的问题上采取非常保守的做法——比如把数据的gas上限设置为远低于理论上限值;同时运行DAS以及完整4844数据下载量一段时间;保持很高的网络冗余,等等。
新加坡副总理发布《金融服务业转型地图(ITM)2025》:金色财经报道,新加坡副总理兼财政部长兼新加坡金融管理局(MAS)副主席黄循财先生今天发布了《金融服务业转型地图(ITM)2025》。ITM 2025制定了进一步发展新加坡作为亚洲领先国际金融中心的增长战略。
其中包括,探索分布式账本技术在有前景的用例(如跨境支付、贸易融资和资本市场)中的潜力。
支持金融和实体经济资产的代币化(例如,Project Guardian是金融服务部门的一项合作倡议,旨在探索资产代币化的经济潜力和增值用例)。
实现数字货币连接(例如,如果新加坡金融管理局决定在未来发行数字新加坡元,Project Orchid旨在建立必要的技术基础设施和能力)。[2022/9/15 6:59:02]
值得争论的是,和其他竞争的升级相比,DAS应该以什么顺序推出——无状态是另一个明显的主要竞争者。我的直觉是给DAS更多时间发展成熟并在4844之后用超过12个月的时间专注于非扩容性升级,同时在主网观察,整合潜在的更先进的比如episub这样的gossip技术之后,在初始化参数的基础上逐渐提高数据的gas上限。
MEV,打开潘多拉的魔盒
过去24个月的核心主题之一已经变成了最大可提取价值——不止是对应用层产生了影响,同样还有对Layer1的共识层和安全性产生影响。这好像打开潘多拉的魔盒,MEV已经把很多我们原本以为并希望是简单的东西变成了更复杂的激励、攻击还有更多东西的组合。MEV对验证者集有中心化影响,使得垄断集团的奖励比以前多得多,直接激励重组;并通过带来一大批新的PvP(玩家对战)玩家使得简单的“用户-验证者模式”变得复杂。
MEV对以太坊路线图的“完成”有着不可忽视的影响。协议不能对MEV问题视而不见,否则它带来的激励可能会造成网络不稳定甚至破坏网络。现在有一些解决方案,比如提议者/构建者分离、MEV销毁、单个slot实现最终确定性,以及PBS语境下的抗审查。
我处于两难状态,一方面是主张尽可能快地推出缓解MEV的方法(威胁是真实存在的),另一方面是花更多的时间来理解问题和解决方案,并允许研究不断发展。我担心即使我们在理解这个问题范围内已经取得飞跃的进步,研究也还是刚起步的,我们今天所做的一切尚不足以满足以太坊的长期需要。
在我们花时间研究的同时,MEV领域固有的激励机制会催生解决方案、网络以及产品的构建,并往往获得快速的采用和造成广泛的影响。如果我们不迅速采取行动,第三方解决方案和行为会成为、定义、甚至侵蚀关键的协议规范。
复杂性
复杂性是邪恶的。
以太坊是复杂的,而且只会变得更加复杂,我担心这个动态系统已经或者将会太过复杂以至于难以使用、难以理解、难以确保其安全性。
模块化,是最有可能处理系统复杂性的。我们将执行和共识分离,通过在(共识)网络层使用libp2p,在加密层使用健壮的、经过审计/验证的库,很多复杂性都被掩盖了。这允许每个部分单独的修正,还有每一个相关的个人和团队形成专业化,然后把它们聚合成一个更复杂的整体。
普华永道报告:2020年加密市场并购交易总价值超11亿美元:3月30日消息,普华永道(PwC)在发布的的全球加密市场并购和融资报告中指出,2020年加密货币并购交易总价值显著增加,达到11.12亿美元,环比增加131%。另一方面,加密市场并购交易活动继续从美洲转移,到2020年有60%的交易发生在亚太地区、欧洲、中东和非洲,而在2019年该比例为51%。
与此同时,2020年加密领域总融资金额环比增加33%,达到30.89亿美元。普华永道全球加密货币负责人HenriArslanian表示,由于机构参与者和大型投资者的押注,以及加密领域内的收购或投资等活动,预计未来几个月加密货币并购和融资活动将持续保持强劲。[2021/3/30 19:29:34]
此外,我们不得将核心协议扩展到超出任何领域中的最小充分性。超越充分性的举动会给协议带来不必要的复杂性。
L1协调游戏
我们已经在围绕以太坊?L1?的交付所作出的协调和组织的努力上看到了喜人的成长。客户端团队已经成熟,devops使用测试网进行支持,测试资源增加了,很多复杂性被分割到两个层面上。
L1开发
在过去5年里,在我们为协议提供复杂的升级能力取得飞跃进步的同时,参与的团队和个人数量也增加了5倍——在软件和思想分享上的弹性都增加了。没有一个单独的团队和组织对协议的开发和健康有决定性影响。
共识层客户端生态系统中,专业知识的多样性,以及现在客户端使用情况的多样性是一项最高成就。执行层客户端生态系统一开始就有更多的不对称性,因此需要更多的时间来达到相同等级的专业性和可靠性,但我相信我们最终将在2023年将geth主网使用率从80%+的主导地位转变过来。实际上,合并是这里的一个拐点。
激励
在牛市的巅峰,比起以太坊应用和L2层以及L1竞争者,我和其他人都非常关心以太坊L1上的激励。在所有这些备选方案中,都有代币激励措施,因为有高流动性的新代币,这些激励拥有非常高的上升潜力。
在牛市的时候,流动性产品的估值很疯狂。因此,我们当时面临着实际的人事变动,同时对于关键基础设施的贡献者以及在其之上构建的从业者之间在收获上的巨大差别有一股更隐秘且不断增长的不满。我不确定我那时候是否有提及这个问题,但现在回想起来,对于建基于L1协议层上的其他层所积累的惊人财富,我有一种酸溜溜的感觉。至于其他的L1公链(alt-L1),有些人声称错位的激励在区块链中是基本的,alt-L1永远都会消耗和挤压已建立的L1。这些声明在当时也让人感觉幼稚,但影响和负面情绪仍在增加。
虽然我不确定以太坊L1工作是否会具有初创公司可能出现的不对称上升空间,但现在L1开发激励方面有很多积极的改进。协议公会(ProtocolGuild)为期一年的试点为来自20多个团队的120多名成员筹集了1200多万美元。追溯性公共物品募资实验可能证明至少部分地向应用和L2所依赖的软件和安全性提供了支持。还有其他募资机制,比如gitcoin和clr.fund持续地创新以支持生态系统的公共物品。另外,我在社交层的其他募资实验中看到了很多希望,比如可选捐献质押者交易费/MEV的分成合约。
灰度创始人:2021年将是隐私保护、去中心化以及抵制审查的一年:1月10日消息,灰度创始人、DCG创始人Barry Silbert发推称,看来2021年将会是隐私保护、去中心化以及抵制审查的一年,同时,他提及了两个在灰度投资持仓组合中的代币:ZEC和ZEN。[2021/1/10 15:48:40]
捕获
现在有很多资源丰富和复杂的实体,他们不仅很热衷于研究以太坊的成功,还对操纵以太坊协议很感兴趣。如今,这样的实体似乎通常没有恶意,但协议以何种方式以及何种速度发展对他们确实有很大的影响。因此,L2、VC、交易所和dapp已经进入了L1的治理和开发过程。我们正处于一个独特的时期,在这个时期,以太坊网络上有这样一些特殊的利益集团形成,并加入谈判桌上的对话中。但以太坊协议的许多领域,以任何标准来看,几乎都还未发展充分,还没有僵化。这使得未来几年的风险特别大。
几年前,这些有兴趣以及成熟、资源丰富的实体根本不存在,或者根本不会考虑"帮忙"和费神参与。当时主要是以太坊基金会、客户端团队和各类独立人士参与到核心协议的推进工作中来。那么,如果几年后像这样的各种实体出现并提供帮助,那时协议相比现在应当更加僵化了,感兴趣的各方参与帮助就不会带来那么多风险。事实上,依赖于以太坊网络的健康和稳定的实体拥有关键基础设施的所有权长期来说是必要的。不过,目前来说,对基础设施拥有所有权意味着在一个仍然是新生的协议中拥有发言权。最终,协议的可塑性组件将变得更小,更不重要:网络连接协议、轻客户端通信、内容交付网络等等这些围绕核心的元素。在这个独特的节点上,尽管有足够多的利益群体存在了,但协议仍然可以通过处理好不那么僵化的、混乱的、人为参与的升级来控制。
考虑到各方利益日益增加,人们希望找到一个平衡点,让非客户端开发者/非研究人员在治理中有发言权。试图为所有其他人把关是一条艰难的路线,而事实上,从来没有一扇真正的门——只要出现并诚信地工作,我们就会欢迎。然那些出现的人有着越来越复杂的背景和动机。随着利益冲突的增加,这甚至扩展到核心维护者——应用程序/L2的投资者,DAO的代表,风险投资公司的顾问,企业的忠诚度,以及各种产品的提供;更不用说随着全球对加密货币越来越深入的关注,各种地缘关系也开始参与进来。
我坚信,“开发者写代码,用户运行软件”之外的任何东西的形式化对以太坊来说都是长期存在的危险。我已经看到社区呼吁建立类似于政党或游说利益集团的结构。在这个过程中给予的结构越多,结构就越容易被滥用(捕获),并且不太可能被移除。
达成共识是困难的,但以太坊在目前最小化和混乱的治理程序中表现得非常出色。它并不完美。它不能、也不会总是选择最优路径,但我们不只是在争夺功能和交付的最优性。我们正在努力争取一个充分的、稳健的,并能防止被捕获的协议。
我建议我们在未来5年内尽可能少地增加额外的治理结构,而更多地关注一些软性的东西,如哲学理念上的一致,只进行关键任务升级的强大文化,以及在有机的、不太正式的论坛中促进开发者和扩展社区之间的双向交流。也就是说,治理过程是一个可以管理但不能完全控制的野兽。个人可以通过软性指导和哲学思考来影响这里的结果,如果事情真的偏离了方向,可以大声说出来,但以太坊的治理是一个独立的有机体,目前不受任何一方的控制。
动态 | OKEx将于2020年1月2日11:00暂停ETH及ERC20系列币种的充提:据官方消息,OKEx将于2020年1月2日11:00暂停ETH及ERC20系列币种的充提,以支持Ethereum (ETH)网络升级。[2019/12/31]
客户端——买还是造?
即使协议开发和升级进程与“开发者写代码,用户运行软件”绑定,新的正式结构还未被添加,开发并维护一个客户端仍然是任何人进入对话和这个过程的入口点。
正如我们在2022年看到的,这可以通过“买”或者”造“(Paradigm构建reth)办到,两种做法都有各自的难度、认受性和可持续性。举个例子,买一个客户端是直接的但又好像牺牲了认受性,影响的可持续性又是很脆弱的——客户端由多个个人搭建的,一个收购的公司可能会极大地改变优先项和看问题的角度,导致个人离开甚至变节。而造一个客户端会更加困难,但是更加具有认受性和可持续性。在2023年,这两个实验都是值得关注的。
以太坊开发和治理依赖于安全第一,理念一致的开发文化。我的评估是,按照目前客户端团队的布局情况,一两个不按套路出牌的客户端团队或者个人很难以我们称之为"捕获"的方式改变协议路径或功能集,因为整个团队有能力评估提案的优劣,并能够以一般的哲学视角来确定优先次序和引领整个网络向前。然而,我的担心在于未来几年是否会有新进的成员和其他一些客户端团队的个人在"一致性"方面出现偏差,或者一些现有的、与以太坊具有一致性的客户端团队离开,或者更多的客户端团队在未来几年内被不太一致的实体收购或创建。
多客户端的精神和生态系统是以太坊的超能力之一,通过软件和视角的多样性带来了一个更加有弹性、认受性以及安全性的网络。这是以太坊能聚集到这么多先进思想的一种方式,我相信这是使得以太坊所向披靡的主要反馈循环之一。我不建议尝试为这类非正式的客户端团队设置门槛。相反,我建议保持门户大开,并在未来几年欢迎更多与以太坊文化理念一致的客户端团队加入。当我们在做这件事的时候,应该同时增强以太坊客户端团队地理分布和管辖范围的多样化。现在,放眼全球范围内,客户端团队分布集中在某些区域。推进客户端团队在全球分散分布,将使得以太坊更加有弹性,同时进一步加强它作为先进思想的聚集系统。
协议僵化
协议僵化,有时我越来越觉得它对以太坊的长期健康和成功至关重要,但我认为这一点越来越不明显,尤其是在短期内。在以太坊“完成”之前,我们不止有很多事情要做,另一方面,这种“协议最终僵化”的文化在以太坊社区中似乎并不是主流,充其量在客户端团队中获得支持。
比特币已经玷污了僵化的概念。僵化的比特币被以太坊社区看成是一个无用协议,被一个有宗教狂热的智识粪坑拥护着,对于任何不赞美比特币的完美或训示其他设计的说理,他们都没有办法理解。这向我们提出了一个问题——导致这种现象是由于僵化对象的本身(在这里的例子是比特币本身)还是僵化的行为本身就会有这种负面影响?我的直觉是由于比特币的不足带来宗教般的反智。比特币协议不足以满足其宗教般的信仰,因此它的支持者的动机已经扭曲成支持僵化的状态了。
我相信一个能满足其任务需求的协议可以对其最终的僵化状态有一个连贯的论证。因此它的社区不需要像信教一样为之辩护。而且即便是僵化的以太坊协议,同样支持在不同层之间的流动性以及可扩展性,这允许社区通过对更多层的探索和优化保持智力上的参与。但是,一些社区成员担心如果没有一个持续进化的协议,以太坊会失去它的富有魅力的先进思想,以及其它很多使其如此特别和富有生机的东西。而我认为,只要对layer2的支持是足够充足,那么我们也可以从中获益——对安全的基础层进行僵化,同时支持充满活力的生态系统在更高的层上进行智识上的探索和优化,至少梦想是那样。
蠢人的使命?
但是,僵化是蠢人的使命吗?这能在以太坊的环境里完成吗?而僵化究竟意味着什么才是有用的?僵化是绝对的吗?或者我们可以“适度僵化”以获得最大的价值?最后,真切的僵化意图足以保护我们吗——永远迫在眉睫的僵化的威胁能否保持进程走在关键的道路上,确保我们的注意力更集中,并且加强免疫系统使网络免遭特殊利益集团和捕获所害吗?
我确实开始担心近期内实现僵化是不切实际的,因为考虑到关键的路径上一连串的升级和安全提升举措——分片、PoS进化、安全性提升、无状态性、ZK-EVM、抗量子密码学等。考虑到手上任务的复杂性和交付的速度,这至少要5年甚至10年的时间,而且我担心密码学的发展和新出现的问题会使得在可预见的未来出现更多升级。
那么,如果这是一个永恒的进程,起码变化的速度会慢下来吧?对于僵化的更有效定义,也许是一种趋势而不是一个最终结果——也就是说修改协议变得越来越难,并且需要更多正当化的理由、努力和时间。实施修改的激活能量最终会超过某个关键临界值。或者说,并不是协议真的会僵化,而是我们能做的最好的事情就是一直在与僵化对话。如果我们的精神是试图实现僵化或处于更僵化的状态,而不是总是期待、渴望或需要改变,那么与僵化的对话就会让我们偏向于变化怀疑论。这样的话,即使在协议演变的过程中,足够的怀疑主义可能也足以保护协议。
在今年进行的一些反思中,我开始相信这场与僵化的对话既是我们唯一力所能及的,也是在无法预测明天的世界中确保以太坊不会触及无法招架的极限。但我同样相信僵化主义者们——那些倾向于保守,只在绝对必要时修改某些组件,害怕不断增加的复杂性和变化对基础层之上的其他层造成影响——在目前核心L1进程和日益增长的社区中的占比和影响都太小了。这个阵营和其精神还不足以成为协议的必要免疫系统,虽然这个阵营里有很多德高望重的人发声确保一些最小的阈值,但是一个倾向于僵化的协议的意见和美德必须在未来几年被阐明,如此才能保证不会在这个瞬息万变的关键时刻失去平衡。
L2与L1的一致性
以L2为中心的路线图的一个伟大之处在于它允许L1能把所有设计决定交给“市场”,而不是费力地选择并执行特定方案。这个以太坊L1层之上的概念市场,不止能以类似形式带来好的解决方案,而且也能适应未来数十年全世界持续增长并且变化中的需求。需要并行化?可以试试一个新的L2,一个更好的支持必要的正式验证的VM出现?L2可以适应,或者会有新的L2出现。这个建立在一个相对僵化了的基础层上的反僵化图景对两者都是最好的。
至于这个市场的健康方面,以太坊L2生态系统做得相对好,一些不同的乐观EVM路线正在运行,很多不同的EVM兼容/等效/各种zk-rollup正在互相竞争,一些奇葩的、更为实验性的rollup处于边缘。一些人认为探索陷入了泥潭——一切都围绕EVM打转——并且期望有更多脱离L1结构的戏剧性变化——Solana-rollup,超并行rollup等——但市场现在还可以适应现在某些观点的兴起和衰退。EVM看起来像一道护城河,护城河之内的大多数人都在构建。
由于现在所有鸡蛋都放在L2的篮子里,我担心的是L2与L1的一致性问题,无论是短期还是长期。有两个主要问题——(1)L2是寄生的,并最终分叉出来自己成为L1,以及(2)L2成为以太坊的旗手,也是用户交互的地方,但并不秉持以太坊的价值——去中心化、抗审查、支持公共物品、激进合作等。
前者更像是一个存续问题——固定在以太坊安全区是否真的有价值?这基本上是L2路线图的命题——这些可扩展环境继承以太坊的安全性,原生桥接对用户是有价值的,因此开发者、企业和社区建设和维护它们也是有价值的。我认同这个命题——引导足够的加密经济安全是很难的,在越来越多的对抗性环境中,大多数链将不可避免地无法达到充分水平。加密经济安全是一项有限资源,具有维持这些系统经济需求的功能。因此,尽管我确实预期有些L2会对以太坊“抽毯”,并尝试分离开来——有些会成功,有些会失败——我不认为这些情况会大规模发生,而且少数L2离开并不会打破加密经济安全作为一种服务的命题。
L2将不可避免地成为大多数用户的首要接触点。在大多数情况下,他们将在里面交互、进行跨L2桥接,因为这些将会是安全且可便宜的。因此,以太坊的门面变成了是L2本身。他们可能安全,但它们去中心化吗,抗审查吗,秉持以太坊的价值吗,它们鼓励世界继续重新想象自身吗?目前,这些问题的答案显然不是肯定的。风险投资机构将其卷须深入到L2。代币在任何地方都被分配给内部人员,或份额非常少,或多得可怕。而且,大多数治理模式都是寡头式的,可以不经通知就任意升级。更不用说大多数L2在他们的安全模型里牺牲安全性,以走向市场,以期不断迭代走向去中心化(例如,没有欺诈证明,单一定序者、不明确的紧急退出机制等)。
这里有一个有趣的平衡,L2层可以并且有望为广告和商业发展倾注更多,与在这方面非常进取的alt-L1进行竞争。这使得以太坊L1得以保持中立,它上面的层级则可以试验很多用户获取和入驻技术。但是L2似乎不会默认保持以太坊的品牌,价值和灵魂。
管理一个健康的L2生态是最重要的。这将需要很多个层面都把事情做好——研究并推广安全的结构、照亮L2的支持努力(展现它们本质,而不是它们被描绘的样子),在可能的情况下对L2的治理风险、安全权衡、糟糕的代币分发、价值一致性、以及其他突发事件。而且,我们不能只关注负面的东西,还要庆贺正面的、安全的和一致的方面。今天的以太坊社区在定义未来数十年L2运动发展方面拥有巨大的权力。我们必须确保L2不仅继承以太坊的安全性,还要继承其认受性。
总结
正如我一开始就提到的,这篇文章的看法非常短视并且主观。有许多问题甚至更多的成功我都不知道,或者我没时间去探讨。
简而言之,以太坊比以往更加强大。社区构建核心基础设施、社区分层扩展、参与和观察在以太坊上的社区都是让人惊叹的体验。但是,仍然有很大的挑战;仍然有巨大的风险。
以太坊正健壮地运行着,让我们各司其职保持下去吧。
昨日,Web3社交协议Towns的开发公司HereNotThereLabs宣布完成2550万美元融资,a16z领投,Benchmark和FrameworkVentures等参投.
Arbitrum生态热度高涨不减,而生态黑马Camelot也将在今天开启自己的第一个Launchpad项目Arbitrove,在社区引起了不小的讨论.
这是白话区块链的第1863期原创?作者|Joyce出品|白话区块链比特币生态似乎火起来了:先有前Twitter创始人JackDorsey的社交应用Damus的爆火出圈,又一次带火比特币闪电网络.
为了在加密货币领域获得最大的收益,你需要瞄准当下最强大的叙事。在加密研究员MilesDeutscher的这篇文章中,盘点了当下最热门的趋势,包括ZK、LSD、衍生品DEX、真实收益、去中心化稳定.
简介 区块链为安全的、去中心化的交易开辟了新的途径,为去中心化金融和数字身份服务等发展铺平了道路。然而,尽管取得了这些成就,一系列的限制条件持续阻碍着区块链和加密货币的更广泛采用.
“早安不再是GM,而是通用汽车”,本周,社区里开始流传这样的MEME。香港针对加密资产的政策利好使得近期加密货币市场热点不断.