Maker多抵押Dai的正式发布日期日前已经确定,其将在11月18号正式上线。
据Maker基金会CEORuneChristensen表示,多抵押Dai将给Maker协议带来很多新功能,包括社区期待已久的Dai存款利率(DSR)以及更多的抵押品类型。
称为Sai,而新的多抵押Dai称为Dai。)
而为了利用这些改进,与单抵押Dai(SCD)交互的用户和合作伙伴必须将其现有的单抵押Dai代币迁移成多抵押Dai代币,CDP也同样需要进行迁移。此外,与Sai和CDP集成的公司或项目必须更新其代码库以指向新的智能合约,并重构其代码以支持更新的功能。
为了确保所有人能够从单抵押品Dai顺利过渡到多抵押Dai,Maker官方发布了一份MCD升级指南,该指南概述了Maker生态系统中不同参与者的升级过程。

以下为指南的大致内容:
学习目标
了解如何迁移至多抵押Dai;
针对不同群体的升级指南;
Sai升级到Dai的部分技术细节;
在学习本指南之前,你需要了解MakerDAO的基本知识,参见
MCD101指南。
一、迁移App的操作
在MCD正式发布后,migrate.makerdao.com上的迁移应用程序允许你通过简单的操作就可完成Dai和CDP的迁移。
基于Metis的DEX Netswap交易额突破20亿美元:2月23日消息,2 月 23 日,基于以太坊 Layer2 扩容方案 Metis Andromeda 的 DEX Netswap 宣布其总交易额突破 20 亿美元。
Netswap 是 Metis 上的第一个原生 DEX,此前报道,2021 年 12 月 6 日,Netswap 上线 Metis 主网。[2022/2/23 10:09:44]

用于将Sai升级到Dai的面板

用于升级CDP的面板
迁移应用使用了代理合约来执行CDP升级。因此,该应用程序也只能用于通过Maker代理合约创建的CDP。如果你是在cdp.makerdao.com设立了CDP,就会自动发生这种情况。
如果你使用了第三方服务创建的CDP,且其没有使用Maker代理与CDP核心交互,则迁移合约可能不会起作用。你可通过关闭SCDCDP,并将ETH移动到MCDCDP来手动执行迁移。
二、不同用户群体的升级指南
1、作为Sai持有者
场景1:如果你将Sai存放在一个钱包当中,并且控制了该钱包的私钥,那么你可以前往migrate.makerdao.com,然后按照下面的流程将你的Sai升级到Dai,并有选择地激活Dai存款利率智能合约,该合约允许你赚取利息。
调查:中心化交易所未将DEX视为威胁:金色财经报道,CryptoCompare最近的一项调查显示,尽管DeFi领域的交易量和活动不断增长,但中心化交易所运营商并没有将Uniswap等去中心化交易所(DEX)的出现视为一种威胁。据称,CryptoCompare已询问26个主要的交易所有关“DEX流动性在两年内超过中心化交易所的可能性”的问题。超过70%的受访者表示,由于缺乏流动性,DEX的交易量将不会超过中心化交易所,仅有7.7%的受访者认为这是一个可能的事件,而19.2%的人保持中立。[2020/10/16]
下图概述了升级流程:

场景2:如果你是把Sai存放在交易所或中心化托管钱包,或者锁定在dApp智能合约中,你可以要求服务商帮忙完成升级,或者将币提取到自己控制的钱包,然后前往migrate.makerdao.com自行完成升级。
2、作为一名SCDCDP所有者
在MCD发布之后,你可以通过migrate.makerdao.com上的升级应用程序将SCD?CDP升级到MCDCDP。下图展示了CDP升级的流程:

你还可选择通过偿还债务和赎回你的以太币来手动关闭你的CDP,并使用你的赎回抵押品开设新的MCDCDP。
如果你的SCDCDP头寸很大,则可能会有没有足够的Sai流动性来执行迁移。在这种情况下,你可能需要联系integrate@makerdao.com寻求帮助。你可以在本指南后面的迁移合约部分阅读有关迁移的更多信息。
FDEX创始人何志:DeFi分布式金融将进入全新时代:随着央行数字货币落点试用,以及全球众多科技公司在区块链方面的布局,区块链金融应用场景将再次得到关注。FDEX创始人何志认为,区块链技术与金融行业有着良好的契合度,DeFi分布式金融将成为典型的区块链场景应用,未来DeFi将迎来飞跃式发展,并形成巨大的规模效应。作为去中心化交易所,FDEX将重点关注DeFi行业,并孵化优质的DeFi项目。[2020/4/30]
关于Instadapp的注意事项:如果你是通过Instadapp服务创建了CDP,你需要进入退出页面,然后点击“债务抵押头寸”的“Withdraw”按钮。这将为你提供CDP的监护权,然后你就可以在migrate.makerdao.com页面执行CDP迁移。
关于MyEtherWallet的注意事项:如果你是在MyEtherWallet钱包上创建的CDP,那么你可以使用migrate.makerdao.com上的迁移应用程序迁移你的CDP。但如果MyTherWallet使用的私钥存储在本地文件或其他未支持的格式中,你必须首先将私钥导入支持Web3的钱包。
3、作为中心化交易所或托管钱包
选择一个执行升级的日期,并通知用户。
在升级时暂停Sai存取款;
使用迁移应用程序/合约将所有用户的Sai升级到Dai
将代码库指向新的Dai代币合约地址;
恢复Dai存取款;
告知用户Dai储蓄存款利率,这允许Dai持有者赚取利息;

此流程将为交易所/托管用户带来以下用户体验:

4、作为去中心化交易所
尽快通知用户有关升级新Dai的时间表;
在平台上添加对新Dai代币的支持,同时将旧Dai命名为Sai;
当用户发起Sai或Dai交易时,请用户确认自己正在进行交易的代币类型;
通知用户可以在migrate.makerdao.com上用Sai兑换Dai;
可选:可提供一个UI,方便用户进行代币转移,告知用户Dai存款利率;
5、作为非托管钱包
尽快通知用户关于MCD升级的时间表;
同时支持Sai和Dai余额显示;
MCD推出后,新的Dai在你的平台上应命名为Dai,而单抵押Dai应命名为Sai;
通知用户可以在migrate.makerdao.com上用Sai兑换Dai;
可选:可提供一个UI,方便用户进行代币转移,告知用户Dai存款利率;
6、作为Keeper
使用本指南了解MCD中的Keeper和拍卖的最新情况。
进行升级;
官方希望在MCD发布之前发布一个用于拍卖的python库,这将是推荐的竞拍方式。
或者,如果你愿意做一些额外的工作,并且使用原始界面,则可以直接与拍卖合约(
flip,
flap,
flop)进行交互。请注意,未来的抵押品类型可能会有定制的拍卖格式。更多的文档将在MCD发布前提供。
7、作为一名做市商
在交易所添加多抵押品Dai之后,你可选择支持Sai的同时,支持新的Dai;
8、作为CDP集成伙伴
选择执行升级的日期,然后尽快通知用户;
在升级时暂停用户对CDP服务的访问;
启动升级,支持新CDP核心服务;
恢复用户对CDP服务的访问;
可选1:在MCD中实现对附加抵押品类型的支持,如果与你的服务有关,请告知用户Dai存款利率;
可选2:在Dai存款利率智能合约中实现用于锁定Dai的UI。使用Dai.js进行集成:如果你使用的是Dai.js库集成了CDP,请确保已将库更新到最新版本。
更新你的代码库以支持MCD插件的功能,在MCD推出时,此插件将作为默认插件捆绑到Dai.js库中。
直接用智能合约进行集成:如果你是直接通过智能合约进行的集成,则必须添加对新Maker核心智能合约的支持。由于智能合约已经完全重写,大多数函数调用都已发生更改。
首先你需要了解MCD:https://github.com/makerdao/developerguides/blob/master/mcd/mcd-101/mcd-101.md
实施对MCD智能合约的支持
将代码库指向新的MCD智能合约;
9、作为借贷协议
选择执行升级的日期,尽快通知用户日期;
在升级发生时停止Sai的借贷,同时开启Dai的借贷;
对于Sai中未偿还的贷款,选择以下选项之一
10、作为Dapp运营商
选择执行升级的日期,尽快通知用户日期;
更新代码库,在MCD发布时支持新的Dai代币;
通知用户,让他们通过migrate.makerdao.com将Sai迁移到Dai;
三、迁移合约
上述部分概述的迁移应用程序的功能是由迁移合约负责处理的,该合约将在MCD发布时同时部署,以支持从单抵押Dai到多抵押Dai的平稳过渡。本节将概述迁移合约如何工作,以帮助超级用户和合作伙伴为MCD迁移做好准备。
这一迁移智能合约是开源的,你可以在这里找到:
https://github.com/makerdao/scd-mcd-migration
在src文件夹中,你可以找到智能合约源代码。主合约是ScdMcdMigration.sol,其中包含了将与之交互的迁移函数。
它包含了三个主要函数:
swapSaiToDai:将Sai升级为Dai的函数;
swapDaiToSai:允许你将Dai交换回Sai的函数;
migrate:允许你将SCDCDP迁移至MCDCDP的函数;
由于迁移应用会直接提供这些功能,因此普通用户不必直接处理这些函数调用,而对于那些希望自己执行迁移工作的超级用户或合作伙伴而言,他们就需要更深入地了解迁移过程。
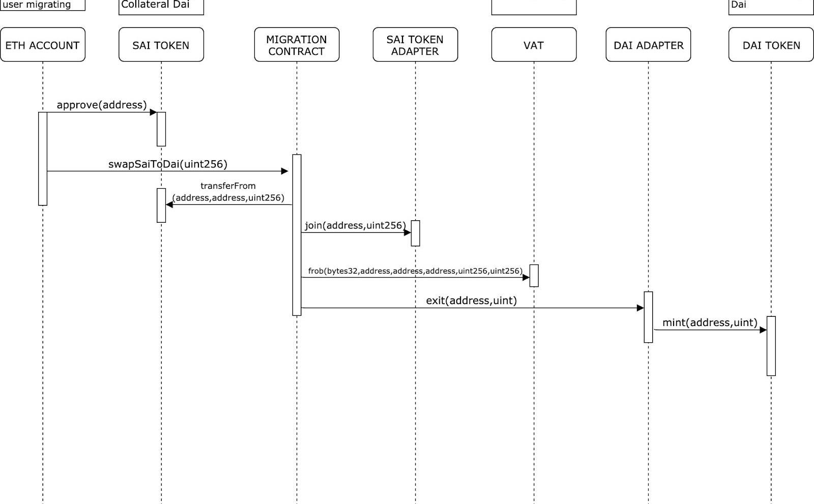
而要将旧版Dai升级到MCDDai,必须要使用迁移合约中的swapSaiToDai函数。
从用户的角度来看,这个函数只是将指定数量的Sai升级到新的Dai。
实际幕后的过程要复杂的多,下图概述了将10个Sai迁移成10个Dai时发生的情况。

迁移合约还允许用户通过使用swapDaiToSai函数来将新版Dai切换回Sai。在这种情况下,CDP操作是会撤销的。
然而,这项操作需要有一笔已存入迁移合约的Sai盈余资金,因此,合约中必须至少有一笔与你要赎回的Dai金额相等的Sai存款。
关于如何调用swapDaiToSai函数的详细信息,你可以查看该指南。
另外,迁移合约还允许用户将其CDP从SCD核心迁移到MCD核心,而这是通过migrate函数完成的。关于迁移CDP函数调用的更多信息,你可以在这里找到。
小结:
本指南介绍了如何升级至多抵押Dai的步骤及部分技术细节,如果你想要了解更多的细节内容,可查看以下这些资料:
1、https://github.com/makerdao/developerguides/blob/master/mcd/mcd-cli/mcd-cli-guide-01/mcd-cli-guide-01.md
2、https://github.com/makerdao/developerguides/blob/master/mcd/mcd-seth/mcd-seth-01.md
3、https://github.com/makerdao/developerguides/blob/master/mcd/upgrading-to-multi-collateral-dai/cli-mcd-migration.md
4、https://github.com/makerdao/developerguides/blob/master/mcd/add-collateral-type-testnet/add-collateral-type-testnet.md
巴菲特出过一道公开题:你是想被当作世界最伟大,但实际上却是全世界最糟糕的投资者;还是愿意被认为是全世界最无能,而实际上却是最优秀的投资者呢?什么叫表里不如一,摸着良心回答巴菲特的提问.
据路透社10月18日报道,在星期五的国际货币基金组织和世界银行秋季会议上,Scholz强调稳定币可能构成国际风险.
过去的9月份,DAppTotal.com监测了Ethereum以太坊平台上15个DEX平台,并对其链上数据进行深度分析发现:9月份总交易额为823,948?ETH;总交易数为271,421笔.
我是一个加密VC。这意味着我每天都要和加密企业家交谈,听他们推销,评估产品。在这个行业工作,你首先会意识到几乎每个人都是即兴发挥的.
据Cointelegraph10月16日报道,法国央行法兰西银行副行长丹尼斯?博最近就央行对待加密货币的方式发表了评论.
作者:万向区块链研究组 来源:万向区块链 编者注:原标题为:从Devcon5大会看以太坊和区块链生态发展本文为万向区块链研发部研究组团队参加Devcon5后,对大会内容进行的一些解读.